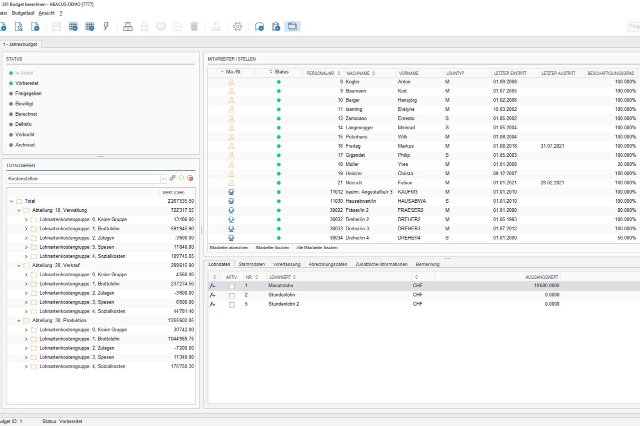
Mit der Abacus Lohnbuchhaltung ist es möglich, die Lohnkosten im Mitarbeiter-Portal MyAbacus zu budgetieren. Bei der Berechnung können sowohl die Mitarbeitenden als auch die vakanten Stellen budgetiert werden. Der Zeitraum des Budgets lässt sich flexibel definieren, wobei es üblich ist, zwölf Monate für das Folgejahr zu budgetieren. Bei der Berechnung werden bereits erfasste Änderungen wie etwa Lohnerhöhungen sowie Ein- und Austritte von Mitarbeitenden berücksichtigt. Bei Bedarf lassen sich zudem individuelle Parameter in der Berechnung des Budgets mitberücksichtigen. So kann zum Beispiel ein Teuerungsausgleich oder eine Gratifikation auf einfache Weise mit eingerechnet werden. Um unterschiedliche Varianten des gleichen Budgets zu berechnen und diese miteinander zu vergleichen, wie zum Beispiel bei der Anwendung unterschiedlicher Prozentsätze zur Teuerung, lässt sich auf Grundlage eines bestehenden Budgets ein neues mit veränderten Parametern erstellen und berechnen.
Budgetierung der Lohnkosten mit Einbezug von Linienvorgesetzten über das Mitarbeiter-Portal MyAbacus
• min Lesezeit



Ab der Abacus Version 2021 bietet sich die Möglichkeit, Linienvorgesetzte gemäss Firmenorganigramm in den Budgetierungsprozess einzubinden.
Ist ein Lohnbudget erstellt, kann man es in die Planzahlen oder ins Detailbudget der Abacus Finanzbuchhaltung verbuchen. Zudem gibt es die Möglichkeit, die Verbuchung zu exportieren, damit sie in ein Fremdsystem importiert werden kann.
Einbindung von Vorgesetzten in Budgetierungsprozess
Ab der Abacus Version 2021 bietet sich die Möglichkeit, Linienvorgesetzte gemäss Firmenorganigramm in den Budgetierungsprozess einzubinden. Dies hat zur Folge, dass nicht mehr allein Lohnbuchhalter verantwortlich für den Budgetierungsprozess sind. Ist ein Budget in der Abacus Lohnbuchhaltung berechnet, lässt es sich für die Vorgesetzten freigeben. Anschliessend können sie die Daten für ihren Zuständigkeitsbereich kontrollieren und nach Bedarf anpassen.
Für jede Organisationseinheit kann eine verantwortliche Person definiert werden, die für die Bewilligung des entsprechenden Teilbudgets zuständig ist. Als Standard schlägt das System die Vorgesetzten der Organisationseinheiten vor, die bereits in der Organisationsverwaltung erfasst sind. Über Rollendefinitionen können auch abweichende Zuständigkeiten definiert werden. Auch ist es möglich, noch vor der Freigabe die Zuständigkeiten zu verändern.
Auch nach der Freigabe des Budgets an die Vorgesetzten bietet sich jederzeit der Überblick über den Verarbeitungsstatus der einzelnen Teilbudgets. Über den «Übersichts-Dialog» im BudgetCockpit werden sämtliche relevanten Informationen angezeigt.

Neue Möglichkeiten für Vorgesetzte im Mitarbeiter-Portal MyAbacus
Sobald ein Budget für die Vorgesetzten zur Bearbeitung freigegeben wird, erhalten sie eine entsprechende Benachrichtigung im Mitarbeiter-Portal MyAbacus, um ein ihnen zugewiesenes Teilbudget zu bearbeiten, wobei ein Link auf die Übersicht des entsprechenden Teilbudgets verweist.
Vorgesetzte haben im Portal die Möglichkeit, Daten zu kontrollieren, Änderungen zu erfassen und anschliessend das ihnen zugewiesene Teilbudget zu bewilligen. Ein Teilbudget kann auch an einen anderen Vorgesetzten oder sogar an mehrere Instanzen zur Bewilligung weitergeleitet werden.
Die Ansicht im Portal ist unterteilt in zwei Bereiche. In der Lasche «Übersicht» werden die wichtigsten Informationen in einem Dashboard angezeigt. Werden Details dazu benötigt, stehen die Budgetdaten als PDF oder ExcelDatei zur Verfügung.
In der Lasche «Budgetpositionen» werden sämtliche Mitarbeitenden und Stellen angezeigt, die einem entsprechenden Teilbudget zugewiesen sind. Werden sie in der Übersicht ausgewählt, lassen sich verschiedene Anpassungen vornehmen. So können etwa die Lohndaten oder Stammdaten wie beispielsweise Ein-/Austrittsdaten oder Beschäftigungsgrad angepasst werden.
Angezeigt werden auch untergeordnete Teilbudgets, damit die vorgesetzte Person sofort sieht, wer für ein solches zuständig ist und ob dieses bereits bewilligt wurde. Mit einer Suchfunktion lässt sich auch problemlos nach Mitarbeitenden oder Stellen suchen, die man anpassen will. Ist ein Teilbudget bewilligt, lassen sich keine Änderungen mehr vornehmen.
Die Vorgesetzten haben die Möglichkeit, sich ins Mitarbeiter-Portal MyAbacus einzuloggen und die Budget-daten einzusehen.

Vorgesetztenbewilligung im Portal
Sind sämtliche Teilbudgets freigegeben, können die Budgetdaten vom Portal ins Budget-Cockpit des Abacus ERP übernommen werden. Dabei hat die Lohnabteilung erneut die Möglichkeit, die von Vorgesetzten im Portal gemachten Änderungen zu kontrollieren und bei Bedarf zu ändern. Erst im Anschluss daran erhält das Budget den Status «definitiv» und kann in die Finanzbuchhaltung verbucht werden.
Die Vorgesetzten haben weiterhin die Möglichkeit, sich ins Mitarbeiter-Portal MyAbacus einzuloggen und die Budgetdaten einzusehen. Erst wenn in der Lohnbuchhaltung der Budgetlauf archiviert wird, lassen sich die Budgetdaten im Portal nicht mehr einsehen. So kann jeder Anwender selbst entscheiden, wie lange die Budgetdaten im Portal ersichtlich bleiben.